【Wordpress备份Backup教学】外挂/手动方法, 让你完成WordPress搬家
越来越多人也开始利用WordPress, 来自行建立网站。
然而,很多人也不知道, 可以如何为你的WordPress备份, 或是搬家到其他Server。
这篇「Wordpress备份Backup教学 - 外挂 + 手动方法, 让你完成WordPress搬家」将让你学会:
- 备份Wordpress技巧
- 手动资料转移技巧
- 外挂资料转移技巧
准备好了吗? 我们开始吧!
方法一:使用外挂搬家
最简单的wordpress搬家方法当然就是使用外挂(plugin)了!
谈到外挂,我最推荐的一款就是 All-in-One WP Migration ,这款外挂介面设计简单,十分适合入门者使用。

那么它是如何操作的?
1.安装 All-in-One WP Migration:首先,先到Wordpress后台下载All-in-One WP Migration。
2.汇出:在开启是All-in-One WP Migration后,我们打开「 汇出 」工具,并不要勾选进阶选项的任何一个选项,以避免资料遗失。然后,我们按汇出(Export to)一键,并click档案(File)。当档案汇出成功后,按下载(download)即可!
3.将档案汇入新网站:进入新建的网站后,我们开启All-in-One WP Migration,并选择汇入(import)一键,把刚刚下载好的档案上传。上传成功后,会自动弹出通知视窗,询问你是否覆盖新网站的档案,你可点击继续(continue)。然后,我们可以点击save your permalink structure进行永久连结设定。
这样就大功告成了!
方法二:手动搬家
如果你要彻底的为网站Backup/搬家,你就要使用手动搬家的方法!
究竟手动搬家有哪些步骤呢?有兴趣的话,你可以接著看!
步骤一:备份你网站档案 + 资料库
在把WordPress搬家前,我们必须先备份我们的WordPress网站,包括:
- 档案(File)
- 资料库(Database)
1.备份档案(file)
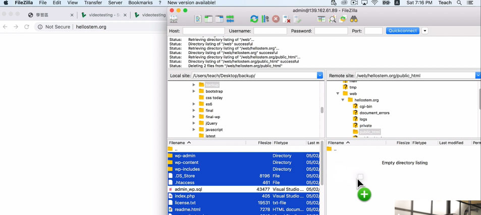
首先,我们进入FTP,找到public_html这个档案后,把档案移到自己的电脑中,便完成了备份档案(backup file)这个步骤了。

2.备份资料库(database)
除了备份我们的档案外,我们还要备份我们的资料库。首先,我们进入你的Server Control Panel,接著按phpMyAdmin,并用你资料库的login资料登入。

忘记了登入名称与密码怎么办?
如果你万一忘记了登入名称与密码的话,不要紧,你可以回到FTP,找到按wp-config,并按右键,点击编辑(edit),你便能找回自己的账号与密码了。
成功登入phpMyAdmin后,我们在左边找到我们自己的database后,可以按Export,再click go,就完成了!这个.sql就是我们已经备份的资料库了。

步骤二:Upload已经备份的档案
完成后,我们可以把刚刚已经备份的档案(除了.sql file),透过FTP, 全部上传upload新的SERVER的主目录。

步骤三:汇入sql file到新的资料库
我们打开phpMyAdmin,并进入我们新SERVER的资料库。进入资料库后,我们可以汇入(import)刚才我们的.sql file。

步骤四:编辑wp-config.php档案上的DATABASE资料
等待全部档案都上传成功后,我们要在wp-config.php更改你新的database的资料。
我们点击wp-config.php这个file,选择编辑(edit),并把里面的database的资料更新到你新SERVER的DATABASE资料。

例如:DB_NAME, DB_USER, DB_PASSWORD, DB_HOST

接下来,我们可以测试究竟我们转server是否成功。我们可以输入新的网站,例如:hellostem.org。它看起来好像成功了!

如果你这此SERVER的转换,有网址上的改变,我们点击内页时,会发现很多网址都去不到。我们下一步还需要下载一个script,去更新Wordpress Database上的网址!
步骤五:使用Search Replace db2
我们在google搜寻search replace db2,输入简单的个人资料,就能把这个scipt下载起来。最后,把这个file压缩后,我们就可以把整个file放到FTP的root了。

完成后,我们把刚下载的file名称复制下来,并把它粘贴在新的网站后面。例如:hellostem.org,就变成了hellostem.org/Search-Replace-DB-4.1.1.

进入这个script后,我们填上旧及新的网址。

接下来,我们就要填写Database Details。如果忘记了资料库的名称与账户,同样地你可以回到FTP内寻找。
最后,我们点击Search and Replace。完成后,可点击Delete me,便可防止黑客找到这个档案。

然后,我们回到你的网站。你网站的内页应该可以都成功进入了!
如果还担心自己尚未删除search replace DB档案的话,我们可回到FTP,作最后的检查。把整个Folder删掉。

步骤六:设定Permalink
成功后,我还会login进入wp admin,点击settings,选择permalink,来设置你的link structure。

例如:我会把它设置为post name,然后按储存,便大功告成!

这个步骤也是必不可少的,因为它会再从头generate 你的Wordpress Link Setting。
结语
为你的WordPress备份, 或是搬家到其他Server, 是否也没有想像中那么困难?
最后,使用Wordpress架站,选择一个美观的主题也是十分重要的!关于Wordpress Theme选择准则,你可以参考Wordpress Theme教学 - 6个WordPress布景选择准则+热门模板介绍这篇文章。
